Grupowe sterowanie kanałami modułu LED RGBW przez aplikację myGrenton
Moduł LED RGBW umożliwia niezależne sterowanie pojedynczymi kanałami, jednak zdarza się, że zachodzi potrzeba grupowego sterowania kilkoma z nich.
Z taką sytuacją mamy do czynienia, gdy ze względu na zbyt duże obciążenie taśma musi zostać podzielona na kilka kanałów.
W celu grupowego sterowania kanałami modułu LED RGBW należy:
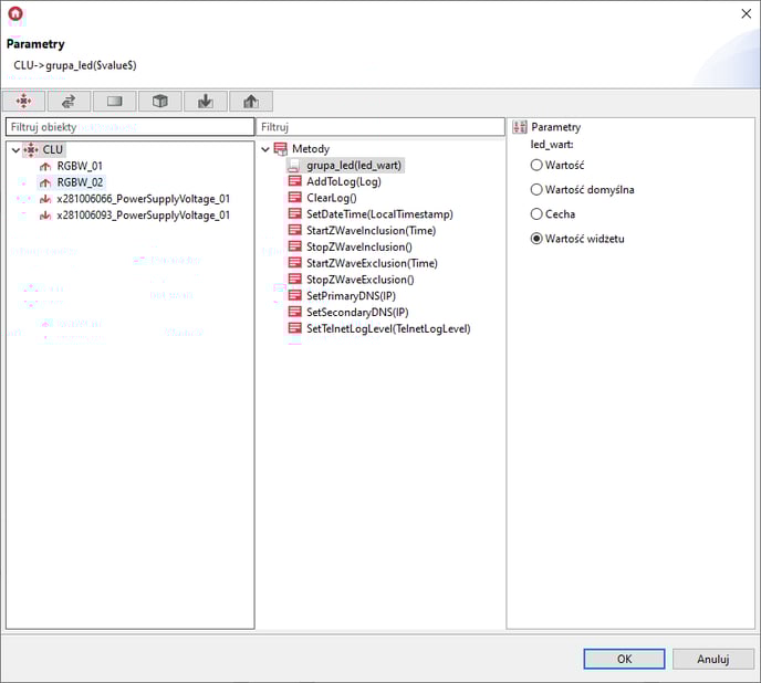
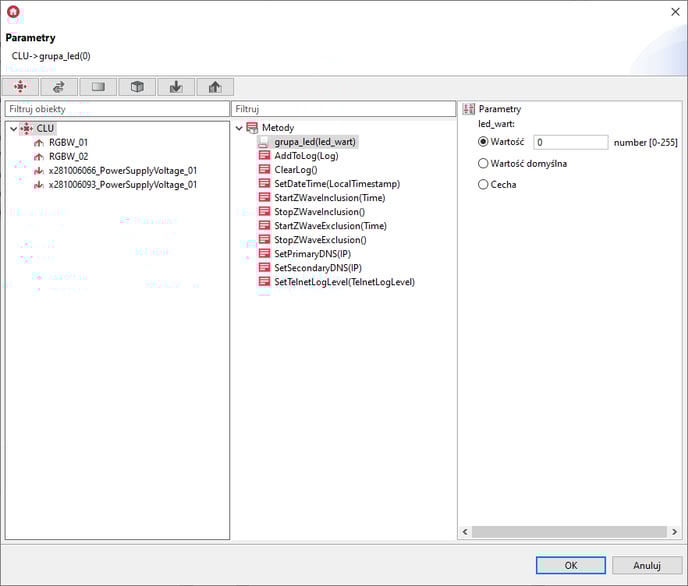
1. Utworzyć skrypt odpowiedzialny za grupowe sterowanie, a następnie dodać parametr skryptu:

2. Za pomocą komponentu Akcja ustawić wartość parametru w wybranych kanałach modułu / modułów LED RGBW:
CLU->RGBW_01->SetRedValue(led_wart)
CLU->RGBW_01->SetGreenValue(led_wart)
CLU->RGBW_02->SetWhiteValue(led_wart)
3. Do interfejsu mobilnego dodać widżet Dimmer_v2 i skonfigurować, go w następujący sposób:
gdzie:
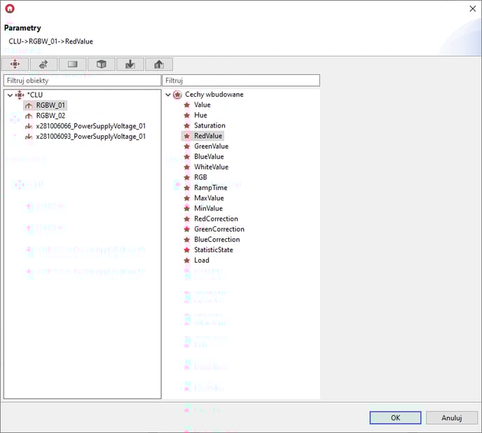
* Wartość - to wartość jednego ze sterowanych kanałów:
* Akcja ustaw wartość:
* Akcja włącz:
* Akcja wyłącz:
4. Tak utworzoną konfigurację należy przesłać do CLU, a interfejs na urządzenie mobilne: